вчера вручную поставил 7...9.1.1.461.
Workaround: copy the amtlib.dll from your Photoshop directory and copy it to your bridge directory to make sure they are the same version, this usually fixes this error message (стырено в интернете и вроде должно сработать).вот у меня и был
вчера вручную поставил 7...
У меня они разной версии, но все работаетвроде должно сработать
слева фотошоп. Но это не важно думаючто из чего? 0.75 и 0.93?

для CR не нуженФотошоп
Плагин работает с бриджем, даже если он совсем не установлен 
По факту нужен для одного запуска) А потом уже не нужен.для CR не нуженПлагин работает с бриджем, даже если он совсем не установлен
![]()
Фотошоп? Вы не поняли, я в чистую систему вообще его не ставил, на скрине все что устанавливалось... МЕ даже не активировался, запуска в семидневном режиме оказалось достаточно.По факту нужен для одного запуска
И кто оказался базовым приложением?Фотошоп? Вы не поняли, я в чистую систему вообще его не ставил, на скрине все что устанавливалось... МЕ даже не активировался, запуска в семидневном режиме оказалось достаточно.
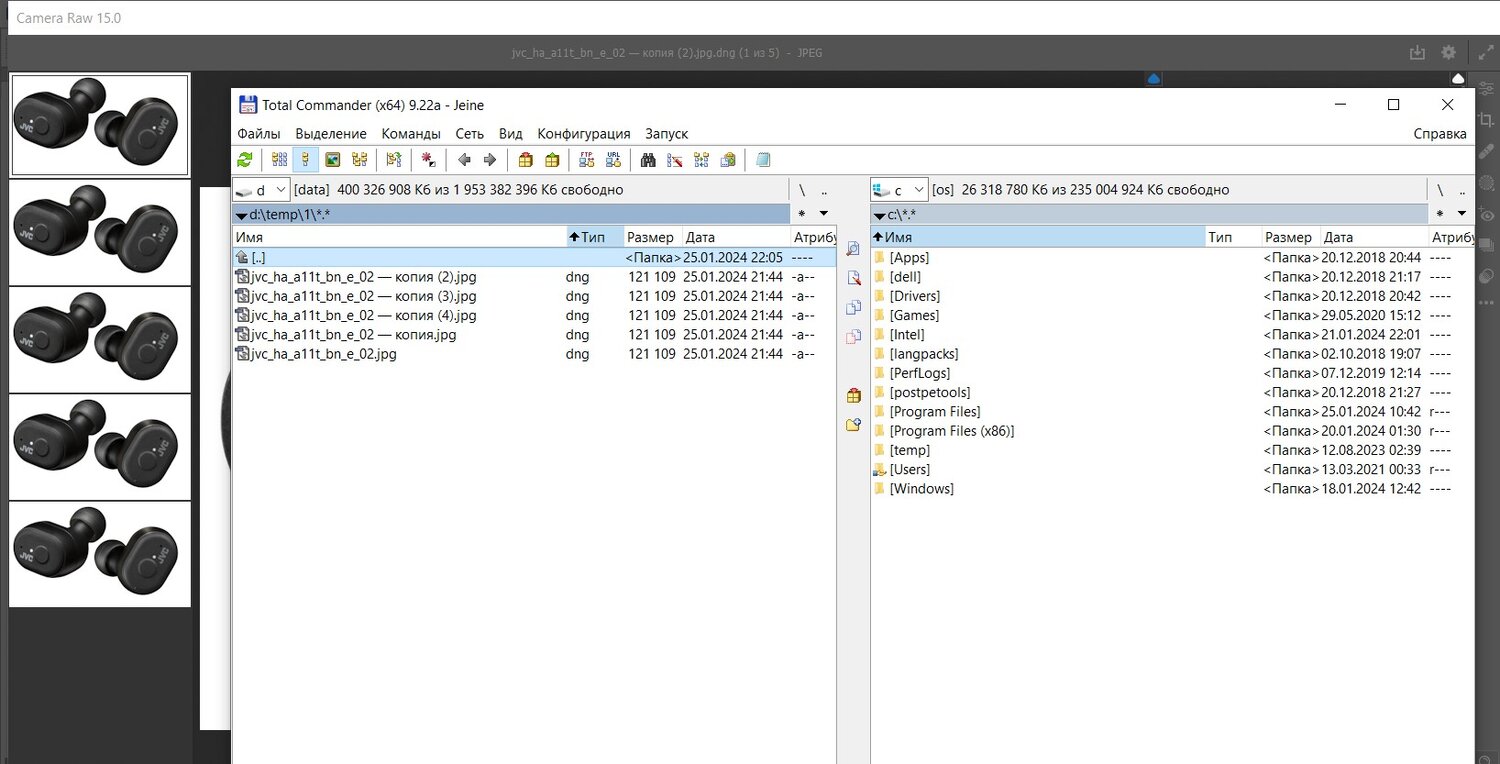
На скрине видны два окна: одно окно с ACR с несколькими открытыми в нём файлами и окно TC с теми файлами, которые открыты в ACR.что это на скрине?
это я понял, а что дает то?На скрине видны два окна:
оно даётэто я понял, а что дает то?
Часто несколько (десятков) кадров примерно в одних условиях. Их можно (и нужно, дабы не *** ) открыть скопом.
где найти — Open With > Adobe Camera RAW…?Какие подробности интересуют?